Introducing ReadySuite 8

ReadySuite 8.0.0 is released and now available to download. We recommend all customers using previous versions update to this release to benefit from many new major features, eDiscovery scripts, performance improvements, and increased stability.

Existing customers with an active subscription to ReadySuite can upgrade to ReadySuite 8 for free. Your existing license activation for ReadySuite 7 will continue to work with ReadySuite 8.

We have made several enhancements and features as outlined below. To see a full list of changes in ReadySuite v8.0.0, view the entire release notes here.

Update ReadySuite v8.0.1.2 (April 10, 2024)

A minor release has been made available addressing a few reported bugs. Updated release notes are here.

Update ReadySuite v8.0.2.4 (April 26, 2024)

A minor release has been made available improving logging/error handling and addressing a few reported bugs. Updated release notes are here.

Note if you are using the OAuth2 client_credentials flow type with RelativityOne - a new configuration was added to readysuite.exe.config that needs to be enabled manually to use this setting starting with this release. Update the OAuthClientCredentialFlowEnabled value from False to True to utilize this grant type.

Update ReadySuite v8.0.3.4 (May 28, 2024)

A minor release has been made available adding UI logging details for chat projects and addressing a few reported bugs. Updated release notes are here.

Project Backstage

We’re introducing a new welcome page to ReadySuite – shying away from the empty project with “No documents imported” to a new modern project setup and selection page instead. We wanted to make it easier for new users to jump right into ReadySuite with a small selection of project types to start with. Of course, novice and advanced ReadySuite users can easily bypass the Project setup by just clicking on the ‘Empty’ project type instead. This will put you into the traditional ReadySuite project.

Chat Connectors

The major features of ReadySuite 8 focus on our proprietary chat connectors and building on ReadySuite’s support for the Relativity Short Message File (RSMF) format. Specifically, ReadySuite 8 introduces the ability to convert or collect data directly from chat sources, including Microsoft Teams, Slack, and Google Chat/Hangouts to the RSMF file format.

Connector – RSMF Files

While earlier versions of ReadySuite 7 allowed you to batch import RSMF files, we did not support attachment extraction or RSMF 2.0 files. ReadySuite 8 now includes the ability to start a Chat/RSMF project, select multiple source RSMF files for import, and will extract attachments from each of the source files. You’ll be able to slice/split source RSMF files and export new RSMF files with different output parameters. Additionally, ReadySuite can bulk import and view RSMF files alongside the attachments contained therein.

Connector - Microsoft Teams

We’re supporting two import modes for Microsoft Teams: 1) the ability to convert data from Microsoft Purview using the HTML format in Premium eDiscovery, and 2) the ability to connect directly to the Graph API to download and collect in the RSMF format.

Connector – Google Chat

We’re supporting two import modes for Google Chat & Hangouts data: 1) the ability to convert data from a Google Takeout request (JSON files), and 2) the ability to convert data directly from an MBOX file exported from Google Vault.

Connector – Slack

We’re supporting two import modes for Slack: 1) the ability to convert data from a JSON export, and 2) the ability to connect directly to the Slack API to download and collect in the RSMF format.

Viewer – Conversation

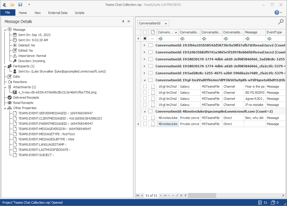
We’ve added a new viewer for viewing the messages and metadata of chat conversations. On the Messages tab, the viewer displays a list of messages in chronological order showing the message, reaction, and relevant details, such as if a message was edited or deleted. On the Details tab, all the metadata found in the conversation is displayed. This includes the start and end dates, the type and number of events, reactions, participants, attachments, and any custom properties.

Viewer - Message Details

Alongside the Conversation viewer, you’ll also find the new Message Details viewer. This viewer will be populated with specific details of a single event, and all the associated properties related to that event will be shown. Use this view to see who reacted to a message, see delivery/read receipts, edits, and other custom properties found on the event/message.  

Chat & RSMF Export

We’ve added official support for RSMF 2.0 in our Chat Export wizard. We’re also introducing support for new splitting and chunking options. Specifically, you can now split based on any combination of Time, Platform and/or Conversation Types. For time splitting options, new week and hour options are added. Further, we now support a quiet period option, allowing you to set a threshold between periods of no messages being set when splitting RSMF files. Finally, you’ll be able to control the total number of events included and maximum file size for any exported RSMF file.

Upgrade Considerations

When upgrading from ReadySuite 7 to ReadySuite 8, the installer will remove previous versions of ReadySuite during the update. Note that while ReadySuite 8 is a major version upgrade, the majority of the changes include the new chat/RSMF related features, and existing functionality and workflow for features already in ReadySuite 7 remain unchanged. In short, we do not expect the major version upgrade to impact how you’re currently using ReadySuite today when considering upgrading to the latest version.

Starting with ReadySuite 8.0.0, we are implementing our first adjustment to the pricing structure since the early months of 2012. For more than a decade, we have maintained a stable pricing model for ReadySuite, ensuring its accessibility and value to our users. The new base price is increasing to $1,599 per year and is designed to facilitate further investment in the development and enhancement of ReadySuite, including the introduction of innovative features. ReadySuite will continue to be offered on a 1-year subscription basis, as part of our commitment to providing a consistent and reliable legal technology solution.

Previous
Previous

ReadySuite 8.1 Released

Next
Next

ReadySuite 7.7 Update 1 Released